Myrddin
Abenteurer
Wie meinst Du genau die Prioritäten festlegen? Beim Register "Plugins"? Wenn Du dies meinst, weiß ich was Du meinst. Bei mir ist halt nen Hacken bei "Verwaltung von MO zulassen" bei Archive.
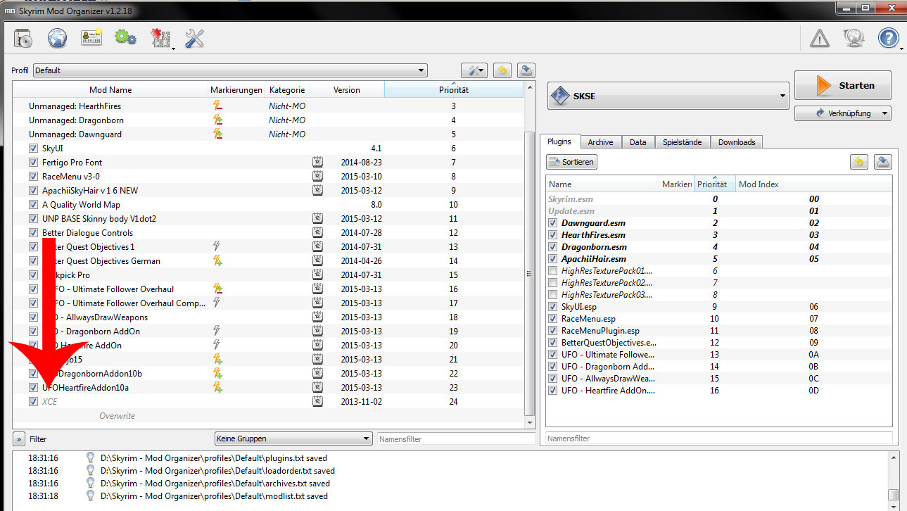
Du kannst auch im linken Bereich des Fensters die Prioritäten festlegen (siehe Bild unterhalb)
Alles was Du im Bild unter MOD-Namen siehst, sind BSA-Dateien und damit Archive. Du kannst die Priorität entweder durch ziehen mit der Maus oder durch Doppelklick im Bereich Priorität ändern. Allerdings sollte das nicht einfach irgendwie willkürlich gewählt werden, sondern eben so wie es die Ersteller der Texturmods empfehlen. Gibt es keine Empfehlung musst Du Deinen Kopf anstrengen und Dir selbst überlegen, welche Reihenfolge Sinn macht. Sprich welcher Textur MOD die Texturen eines anderen überschreiben kann und soll. Notfalls beim Ersteller der Textur MOD nachfragen.
Bitte nich falsch verstehen, ich will Dir gewiß nichts böses. Aber rein gefühlsmäßig würde ich meinen, dass Dir die "Basics" im Umgang mit MO fehlen. Wenn dem so ist, wäre das nicht die beste Voraussetzung, um MO sinnvoll zu verwenden.





